首页
兴趣屋-首页
实用软件
热门资源
图像视频
分类区
兴趣屋-讨论区
注册
登录
用户名
Email
安全手机号
自动登录
找回密码
密码
登录
注册
搜索
本版
帖子
用户
消息提醒
收藏
钻石
账号管理
设置
退出
兴趣屋
»
分类区
›
应用软件
›
编程源码
›
Discuz 禁止帐户重复登录插件 v1.0 可设置用户组
2026-3-3 15:51
发表
[复制链接]
[显示全部楼层]
[打印]
[上一主题]
[下一主题]
回复
点评
评分
分享
推荐板块
实用软件
图像视频
编程源码
网游单机
单机游戏
精品资源
技术教程
热点资讯
查看全部板块>>
最近更新
学习助手 自动识题
学习助 自动识别答题
手机酷我音乐 vip版
享受高音质和所有权限
猴子分身vip虚拟定
手机端应用分身软件
TikTok抖音海外版
国际版TikTok又更新
地图信息免费采集工
款百度地图数据一键抓
StreamFab 中文激活
视频嗅探下载最好
热门排行
►磁力资源搜索助手 v25.11.12 支
►火星直播 无广告版 v1.9.4 TV电
►HDP高清直播 解锁限制频道、支持
►新电视家 v10.3.0 自定义添加源
►新阅读 v3.26.03160147 去限制+
►浩辰CAD看图王 VIP版 v5.17.0 手
►南瓜影视 v1.6.0.2 破解版,畅想
►爱奇艺、腾讯、优酷等12大平台
►太极 v14.0.6.11081404 手机免ro
►YesPlayMusic v0.48 网易云第三
在 Discuz! 论坛运营中,账号共享、异地同时登录、盗号滥用是站长高频遇到的安全难题 —— 付费会员账号被多人共用、用户隐私泄露、权限混乱、在线统计失真,严重影响社区秩序与收益。Discuz! 禁止账户重复登录插件,就是专为解决这些问题打造的轻量化安全工具,一键实现同一账号同一时间仅允许一处登录,从源头阻断账号滥用风险。
Discuz 禁止帐户重复登录插件 功能介绍:
一、插件核心作用
1. 杜绝账号共享,保护付费 / 特权权益严格限制同一账号同时登录,防止付费会员、VIP、管理账号被多人共用,保障站点付费模式与用户权益。
2. 提升账号安全,防盗号盗登异地 / 陌生设备登录时,自动踢掉原有在线会话,用户会立即收到下线提醒,快速发现盗号行为并及时改密。
3. 规范在线状态,数据统计准确解决同一账号多端在线导致的在线人数虚高、在线时长统计错误,让站点数据真实可信。
4. 简化管理,减少违规纠纷避免因账号共用带来的发帖违规、权限越界、私信泄露等问题,降低站长管理与维权成本。
二、插件核心功能
1. 支持discuz x2/ x2.5/ x3/ x3.1/ x3.2/ x3.3/ x3.4/ x3.5/ F1.0
2. 单点互斥登录:同一账号只保留最新一次有效登录,旧会话自动失效。
3. 智能踢下线:新登录触发后,原登录者页面自动退出并显示安全提示。
4. 全端兼容:支持 PC 版、手机版等场景。
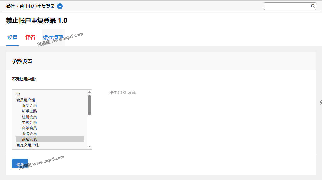
5. 灵活管控:可对管理组 / 会员组设置白名单。
6. 轻量无侵入:不修改核心文件、不冲突模板、不占用系统资源。
Discuz 禁止帐户重复登录插件 下载地址:
隐藏内容,登录后可见
>>>立即登录
(注册说明)
注:本站文件解压密码统一为:
www.xqu5.com
Discuz
,
Discuz插件
相关帖子
►
Discuz 强制伪静态地址seo 插件 v1.8
►
Discuz 搜索页伪静态SEO 正式版 插件
►
可可 微信支付宝买邀请码 v21.200312 discuz支付插件
►
it618钱包充值提现 马甲千帆 支付宝 微信支付 v8.4.2
►
it618会员登录认证 v8.0.7 Discuz插件
►
Discuz 网站地图自动生成插件 商业版 v6.3.2
►
Discuz论坛 多合一聚合支付接口插件 1.1
►
Discuz 图文收录SEO 正式版
显示全部楼层
|
阅读模式
回复
|
举报
高级模式
B
Color
Image
Link
Quote
Code
Smilies
您需要登录后才可以回帖
登录
|
注册
本版积分规则
发表回复
回帖后跳转到最后一页
大富豪
兴趣屋的大腕,网站的支柱!
快速回复
返回顶部
返回列表